Введение
В настоящее время совещания остаются одной из главных форм принятия управленческих решений в компаниях и государственных организациях. По итогам совещаний составляются текстовые протоколы, в которых фиксируются обсуждаемые вопросы, принятые решения, поручения, ответственные лица и сроки выполнения [4].
В большинстве организаций анализ текстовых протоколов совещаний осуществляется вручную. Такой подход отличается высокой трудоёмкостью, значительными временными затратами и повышенным риском человеческих ошибок. Особенно сложным является логико-смысловой анализ содержания: выявление логических противоречий в решениях, поиск дублирующихся поручений, проверка причинно-следственных связей и обнаружение смысловых несоответствий. В результате ухудшается контроль исполнения поручений, а оперативность управленческих процессов заметно снижается [9].
Большие языковые модели (LLM) уже активно используются для обработки текста, однако одиночные модели часто допускают ошибки при сложном логическом анализе длинных документов [1, 3]. Поэтому актуальной задачей становится разработка более эффективного подхода к автоматизированному анализу текстовых протоколов совещаний.
Целью данной работы является изучение проблем логико-смыслового анализа текстовых протоколов и обоснование преимуществ многоагентной архитектуры на основе больших языковых моделей. Для достижения цели были поставлены следующие задачи: проанализировать существующие решения, выявить их недостатки, обосновать необходимость многоагентного подхода и разработать концептуальную модель программного модуля.
Ограничения существующих решений
Современные программные решения, такие как Otter.ai, Fireflies.ai, Sembly AI и Gong.io, ориентированы преимущественно на автоматическую расшифровку аудио- и видеозаписей совещаний с последующей суммаризацией полученных данных. Несмотря на высокую эффективность при выделении ключевых тем и формировании кратких резюме, данные системы обладают рядом существенных ограничений.
В частности, они не обеспечивают полноценного логико-смыслового анализа содержания документов, не выявляют противоречия и дублирующиеся поручения, а также не анализируют причинно-следственные связи между решениями и задачами. Дополнительным ограничением является использование облачной инфраструктуры, что затрудняет применение подобных решений в организациях с повышенными требованиями к защите информации [5–8].
В связи с указанными недостатками в рамках исследования разработан программный модуль анализа структуры и содержания текстовых протоколов совещаний (далее ПМ АСТПС), основанный на многоагентной архитектуре больших языковых моделей. Сравнение существующих решений с разработанным модулем представлено в таблице 1.
Таблица 1
Сравнительный анализ решений
|
Критерий |
Otter.ai [5] |
Fireflies.ai [6] |
Sembly AI [7] |
Gong.io [8] |
ПМ АСТПС |
|
Тип анализа |
Суммаризация |
Суммаризация |
Тематическая разметка |
Поведенческий |
Логико-смысловой |
|
Выявление противоречий и дублирования |
Не поддерживается |
Не поддерживается |
Поддерживается |
Не поддерживается |
Поддерживается |
|
Анализ причинно-следственных связей |
Не поддерживается |
Не поддерживается |
Не поддерживается |
Не поддерживается |
Поддерживается |
|
Автономный режим |
Не поддерживается |
Не поддерживается |
Не поддерживается |
Не поддерживается |
Поддерживается |
Как видно из таблицы, существующие платформы не обеспечивают необходимой глубины логико-смыслового анализа и не поддерживают автономную работу, что ограничивает их применение в корпоративной и государственной практике.
Преимущества многоагентной архитектуры для логико-смыслового анализа
В последние годы активно развиваются многоагентные системы, основанные на больших языковых моделях [1–3]. В отличие от монолитного подхода, предполагающего использование одной модели для решения всей задачи, многоагентная архитектура предусматривает распределение функций между специализированными агентами.
Данный подход обладает рядом существенных преимуществ. Во-первых, каждый агент выполняет свою узкую задачу, что повышает точность работы. Во-вторых, агенты могут проверять результаты друг друга (механизм взаимной критики), благодаря чему снижается количество ошибок и пропущенных противоречий. В-третьих, обмен информацией между агентами позволяет имитировать коллективное мышление и лучше понимать контекст обсуждения, включая намерения участников совещания [2].
Концептуальная модель и алгоритм работы программного модуля
В работе разработана концептуальная модель программного модуля анализа структуры и содержания текстовых протоколов совещаний, основанная на многоагентной архитектуре.
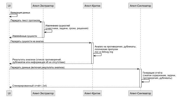
Предлагаемая модель включает три функционально специализированных компонента, последовательно выполняющих обработку входных данных. На первом этапе осуществляется извлечение ключевых сущностей из текста протокола, включая участников совещания, поручения, сроки исполнения и принятые решения. Данный этап реализуется агентом-экстрактором, который учитывает контекст высказываний и обеспечивает корректное определение ответственных лиц.
Далее результаты работы передаются Агенту-Критику, который выполняет основной логико-смысловой анализ. Этот агент проверяет полученные данные на наличие внутренних противоречий в формулировках решений, выявляет дублирующиеся или пересекающиеся поручения, анализирует причинно-следственные связи между принятыми решениями и назначенными задачами, а также обнаруживает смысловые пропуски и неопределённости. Агент-Критик критически оценивает результаты предыдущего этапа и помогает выявить ошибки и несоответствия, которые могла пропустить одиночная языковая модель.
На заключительном этапе в работу вступает Агент-Синтезатор. Он собирает информацию от двух предыдущих агентов и формирует итоговый структурированный отчёт. В отчёте содержится краткое содержание проведённого совещания, полный список участников, перечень задач с указанием ответственных лиц и сроков исполнения, а также отдельный раздел «Проблемы и замечания», где перечисляются все выявленные логические противоречия, дубликаты и смысловые несоответствия. Концептуальная модель представлена на рис. 1.
Рис. 1. Концептуальная модель ПМ АСТПС
Обработка данных осуществляется в автономном режиме без передачи информации на внешние серверы.
Перспективы развития и практическое значение
Предложенный подход позволяет существенно сократить временные затраты на анализ протоколов совещаний, повысить точность выявления управленческих рисков и обеспечить конфиденциальность обработки данных. Использование автономного режима делает возможным применение разработанного модуля в организациях с повышенными требованиями к информационной безопасности.
В то же время следует отметить, что эффективность метода в значительной степени зависит от качества извлечения сущностей на первом этапе обработки, а также сопровождается повышенными вычислительными затратами, обусловленными использованием нескольких языковых моделей.
Перспективы дальнейших исследований связаны с проведением экспериментальной оценки точности предложенного подхода, расширением типов выявляемых логико-смысловых несоответствий, а также интеграцией разработанного модуля с системами электронного документооборота.
Заключение
В ходе работы была выявлена актуальная проблема недостаточной глубины логико-смыслового анализа текстовых протоколов совещаний при использовании существующих решений. Однокомпонентные большие языковые модели не всегда справляются с задачами выявления противоречий и проверки логической согласованности документов.
Предложенная многоагентная архитектура с тремя специализированными агентами позволяет более эффективно решать эти задачи. Разработанная концептуальная модель ПМ АСТПС обеспечивает высокий уровень точности анализа при сохранении полной автономности и конфиденциальности обработки данных.
Полученные результаты подтверждают эффективность многоагентного подхода для автоматизированного логико-смыслового анализа текстовых протоколов совещаний и открывают возможности его практического применения в системах поддержки принятия управленческих решений в организациях.
Литература:
- Дидковский, Б. Р. Мультиагенты на основе больших языковых моделей: анализ прогресса и проблем / Б. Р. Дидковский. — Текст: электронный — URL: https://na-journal.ru/6–2024-informacionnye-tekhnologii/12984-multiagenty-na-osnove-bolshih-yazykovyh-modelei-analiz-progressa-i-problem?ysclid=mnugo4i37v730717584 (дата обращения: 08.04.2026).
- Improving Factuality and Reasoning in Language Models through Multiagent Debate. — Текст: электронный // arXiv: [сайт]. — URL: https://arxiv.org/abs/2305.14325 (дата обращения: 08.04.2026).
- Li X. et al. A survey on LLM-based multi-agent systems: workflow, infrastructure, and challenges [Электронный ресурс] // arXiv. — URL: https://arxiv.org/abs/2402.01680 (дата обращения: 08.04.2026).
- Методические рекомендации по разработке инструкции. Приложение № 9. — Текст: электронный // sudact.ru: [сайт]. — URL: https://sudact.ru/law/prikaz-rosarkhiva-ot-24122020-n-199-ob/metodicheskie-rekomendatsii-po-razrabotke-instruktsii/prilozheniia/prilozhenie-n-9/?ysclid=mnuhhhspp918881686 (дата обращения: 11.04.2026).
- Otter.ai: официальный сайт. — Текст: электронный // otter.ai: [сайт]. — URL: https://otter.ai/ (дата обращения: 08.04.2026).
- Fireflies.ai: официальный сайт. — Текст: электронный // fireflies.ai: [сайт]. — URL: https://fireflies.ai/ (дата обращения: 08.04.2026).
- Sembly, AI официальный сайт / AI Sembly. — Текст: электронный // sembly.ai: [сайт]. — URL: https://sembly.ai/ (дата обращения: 08.04.2026).
- Gong — Revenue AI OS for Revenue teams. — Текст: электронный // gong.io: [сайт]. — URL: https://www.gong.io (дата обращения: 08.04.2026).
- Документооборот I и II. — Текст: электронный // tls-cons.ru: [сайт]. — URL: https://www.tls-cons.ru/media/slovar-pravovykh-terminov/d/dokumentooborot/dokumentooborot-i-ii/ (дата обращения: 11.04.2026).

